Everyone is probably familiar with the Document Attachments feature that is built into Dynamics AX, but you may not know that there is a second document management function that allows you to drag and drop files into it and also add additional notes against documents. If you didn’t know this then don’t feel too left out, it is part of the Sales and Marketing module, and is only available on a handful of forms.
Why this is interesting though is because if you want to do some light configuration within Dynamics AX, you can easily add this to other forms and start getting the same drag and drop document management capabilities. You don’t even have to write a single line of code.
The question you need to be asking yourself is why not do this?
Getting Ready
To show you what we are talking about, just open up the Sales Quotations form and switch to the General ribbon bar. If you look in the Related Information group you will see the Documents button.

Before we can use it though there is a little bit of setup. So click on the Sales and Marketing Parameters menu item within the Setup group of the Sales And Marketing area page.
When the Sales and Marketing Parameters form is displayed, switch to the Documents page.
Click on the Document Type for Incoming Email and select the File option.
Do the same for the Document Type for Outgoing Email and Document Type for Other Documents fields.
When you have done that, click on the Close button to exit from the form.

Now you can click on the Documents button within the Quotations form and a new document linking form will be displayed.
To test it out, just grab a file, and frag it over to the Drag Files Here box in the form.
BAM! The document is attached.

How To Do It
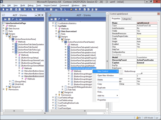
To add this capability to other forms, open up AOT and then open up the SalesQuotationListPage form.
Expand out the Design section and then drill into the ActionPanel until you get to the button group containing the smmDocuments button. If you look carefully at it, it actually calls another menu item.

To add this to the Customers form as an example, open up the CustTable form and expand out the ActionPanel and then the General ribbon bar.Right-mouse-click on the ActionPanel and select the New Control menu item and then the ButtonGroup sub item.

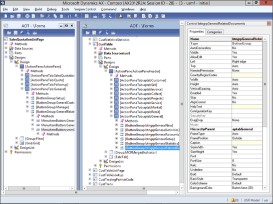
When the new Button Group is created, change the Name to btngrpGeneralRelatedDocuments.
Then move the Button Group to the bottom of the list.

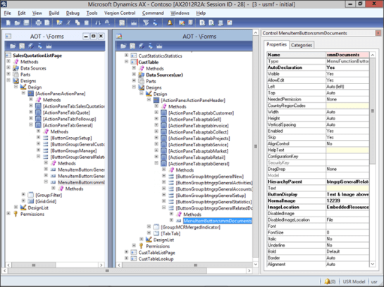
Now drag the smmDocuments button from the SalesQuotationListPage form over to the new button group that you just created. Remember to hold down the CTRL key to make sure that you copy, and not move.

After you have done that, click on the Save icon and let the form update.
Now when you return back to the Customers form you will see that there is now a button for the documents.
If you click on it then it will open up the document linking form.
Just drag and drop the files over there to link them with the customer account.

Now you can add notes to the document and update the description.
Conclusion
This is such an easy change to make, you may start doing it everywhere else in the system. What’s more, there are no coding changes required.
If you dig into this feature a little more you will find that there is a class associated with the smmDocuments form that allows you to add additional linking logic as the files are being attached. This allows you to change the default key fields that are used to index the document, which could be useful if you are wanting to do just a little bit of coding.
How cool is that?
About The Author:
Murray Fife is a Microsoft Dynamics AX MVP, Author of over 20 books on Microsoft Dynamics AX, and Solution Architect at I.B.I.S. Inc. with over 20 years of experience in the software industry. Like most people in his industry he has worked in many different roles during his career, including as a developer, an implementation consultant, and a trainer which gives him a great understanding of the requirements for both customers and partners. He is a regular contributor to the Dynamics AX community and in addition to hosting presentations for I.B.I.S. presents regularly for the AXUG and MS Dynamics World, has spoken at Microsoft Convergence and AXUG Summit conferences. If that was not enough, he works closely with Microsoft evaluating with their beta products and also is a Council Member on the Microsoft Dynamics Academic Alliance trying to help educate the new generation of consultants on Dynamics AX.