Creating and Executing Questionnaires
![]() |
| Questionnaires are a great way to gather information, and Dynamics AX 2012 has a great feature that allows you to create your own questionnaire formats for employees, vendors, and customers that can either be filled out through the self service applications, or delivered by an agent such as a CSR in conjunction with call lists.In this example we will show one of the ways that questionnaires can be used, and create an employee questionnaire to weed out some troublesome individuals.
|
| Building a Questionnaire |
| A questionnaire is made up of Answers, Questions, and Questionnaires, and the setup is done from the Home tab. |
![]() |
| Creating Your Questions |
| There are a number of different paths that you can use to set up the data, but for our example we will start by defining the questions. |
![]() |
| For these questions, I want to separate them out into a different Question Type so that I can easily find them later on as they are being assigned to the Questionnaire. |
![]() |
| Answers can be free form text, numbers, dates, or multi-choice/multi-selection boxes. For your questions, I want to define a number of alternatives. |
![]() |
| This will enable the Answer Group field with the default answer types that have been defined. A lot of the time, you can re-use answer formats – i.e. the default 1-5 satisfaction range. |
![]() |
| But in this case I want to create some more elaborate questions, with multiple choice options. To do that I will create a new answer group. |
![]() |
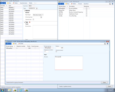
| By clicking on the Answers button in the menu, I will be taken to the form to define the valid answers. |
![]() |
| All I need to do is create an answer option, and text. If you want to get more clever, you can assign points to the answers, and also define if it is a right answer or not. You can use this later on in the reporting section. |
![]() |
| Now I just create the other answer options. |
![]() |
| While I am here, I might as well create all of the other answers for the six other questions that I will be asking in the questionnaire. |
![]() |
| Now that I have created the answers, I can select them from the Answer Group field. |
![]() |
| And I can also script out the question text that I want to display. |
![]() |
| I have six other questions to ask, so I will quickly create these as well. |
![]() |
| Creating Your Questionnaire |
| Now we will create the questionnaire. After giving it a unique code, and a description, we will classify the questionnaire. If there is not a existing classification that you like then you can create one on the fly. |
![]() |
| We can tweak the questionnaire format by allowing the user to move back, or to the overview screen for instructions, and also define what type of reporting that we would like to allow from this questionnaire. If you assign weights to the questionnaire answers then you can also create result groups, but we won’t do that in this example. |
![]() |
| If you want to you can add a overview description of the questionnaire for future reference. |
![]() |
| Associating Questions to your Questionnaire |
| Now we will associate the questions that we defined just a few steps ago with the questionnaire. |
![]() |
| All we need to do is select the question from the list of available questions and we are done. We can reuse questions from other questionnaires at any time, allowing you to have multiple versions of a questionnaire, with different question variations, without redoing all of the prior steps. |
![]() |
| After selecting the first question, we will add all of the other questions to the questionnaire and we are done with the setup. |
![]() |
| Creating A Questionnaire Schedule |
| Questionnaires can be answered on an ad-hoc basis, but for this test we want to create a Questionnaire Schedule so that we can deliver it out to a few of our employees. |
![]() |
| We will create a new type of Questionnaire Schedule here so that we can filter them out at some later time. |
![]() |
| We will create a new type of Questionnaire Schedule here so that we can filter them out at some later time. |
![]() |
| As we create our Questionnaire Schedule we will assign it to someone to administer (in this case our HR Assistant) and assign it a release date. |
![]() |
| Scheduling Answer Sessions |
| To deliver it out to individual employees, we will define an Answer Session. For the session, we just select the questionnaire, and then the employee who needs to answer the questionnaire. |
![]() |
| I have a handful of people here that I want to administer the test to. |
![]() |
| Releasing Your Scheduled Questionnaires |
| Our final step here is to start the planning session. If we had e-mail templates defined for the questionnaire schedule then we could also have the system send notifications at this point as well. |
![]() |
| Answering A Questionnaire |
| When the employee receives notification that they need to answer a questionnaire, they just have to go to the Employee Self Services portal, and click on the Questionnaires to complete link. |
![]() |
| That will show them all of the questionnaires that they have in their queue to answer. To complete the questionnaire, all they need to do is click the Start button in the ribbon. |
![]() |
| This will then step them through all of the questions that we defined. |
![]() |
| After they have finished, the system will record their results and they can go on with their normal job. |
![]() |
| Viewing Your Questionnaire Results |
| The Questionnaire Administrator is able to monitor all of the questionnaires through the reports and inquiries menus to track the progress. |
![]() |
| Every completed Questionnaire will be listed with the date and time, and also the ranking if you have assigned weights to the answers. |
![]() |
| You can also run summary reports on the answers, filtering out the correct and incorrect answers if you like. |
![]() |
| I always knew that she was a replicant. |
![]() |
| ORIGINAL PPT: http://sdrv.ms/W6ERn0 |
| © 2013 Murray Fife. All rights reserved. The information herein is for informational purposes only and represents the current view of Murray Fife as of the date of this presentation. Because Murray Fife must respond to changing market conditions, it should not be interpreted to be a commitment on the part of Junction Solutions, and Murray Fife cannot guarantee the accuracy of any information provided after the date of this presentation.
|


































