Creating Lifecycle Services Business Process Models
The Task Recorder has always been a useful tool within Dynamics AX, but with the release of Lifecycle Services, it has been upgraded to become even more useful. Now the Task Recorder includes the ability to group your recordings into separate frameworks for different purposes, and also allows you to create a hierarchy structure that you can use to organize your tasks and recordings.
In addition to being able to export your task recordings out to Word etc. for off-line documentation, it also allows you to package up all of the business process structures and import them into Lifecycle Services to use them for managing your project and also collaborating with customers and partners. All of the task recordings are converted to process flow charts within Lifecycle Services to that you can adjust the standard business processes to match your requirements, and also all of the task recordings are viewable as live videos making them a centralized documentation tool for all the key business areas during and after the implementation.
In this blueprint we will show how you can set up and configure the business processes within the Task Recorder, create task recordings, and then import the business processes into Lifecycle Services to make them available through via the cloud.
Accessing the Task Recorder
Before we start we need find the Task Recorder. Fortunately that’s not hard to do since it is part of the standard set of tools that are available within the Dynamics AX client.
How to do it…
To open up the Task Recorder, follow these steps:
Log into Dynamics AX as an administrator, and from the Files menu of the Dynamics AX client, select the Task Recorder from the Tools submenu.

How it Works…
This will open up the new Task Recorder for you to use.

Recording A Task For a Business Process Element
The most valuable function that is built into the Task Recorder is that can use it to record the steps that you perform within Dynamics AX, and then store them against the task nodes within the Framework. These recordings are available and can be exported out as word documents, but also are exported to the Lifecycle Services portal and converted into business process diagrams for future reference. But in order to take advantage of this you need to record the task first.
How to do it…
To record a task within the Task Recorder, follow these steps:
Select the node in the framework that you want to record your task against, and click on the Start button within the Record group of the Record ribbon bar.

This will hide the Task Recorder and take you to the Dynamics AX client. All you need to do is record the steps that you would normally do in order to perform the task.

When you have finished the task, return to the Task Recorder and click on the Stop button within the Record group
within the Record ribbon bar.

Building a Lifecycle Services Import Package
Once you have created your framework within the Task Recorder, and recorded your business process tasks, you can get it ready to be used within the Lifecycle Services projects as a template business process model by creating an export file.
How to do it…
To create an export package for the Lifecycle Services business process, follow these steps:
Open up the Task Recorder, and select the Framework that you want to create the export package for.
Then click on the Build package menu item within the Periodic group of the Settings ribbon bar.

This will initiate a batch that will run in the background to create the package for you.

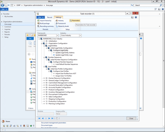
Tip: The export package will be stored within the default export directory of the Task Recorder. To find that location just click on the Parameters menu item within the Setup group of the Settings ribbon bar.

The file location will be shown in the Recording file path field.

If you open up the Task Recorder folder, then you will be able to see all of the export packages that the Task Recorder created.

Importing the Business Process Package into a Lifecycle Services Project
Once you have a business process import package, you can import it into the Lifecycle Services so that you can use it as a template within your projects.
How to do it…
To import in a Task Recorder Framework package as Business Process, follow these steps:
Log into Lifecycle Services, and click on the Business process modeler tile.

When the projects Business Process Library is displayed, click on the Upload link within the My Projects tile.

Give your business process template a Name and then click on the Upload button.

When the file explorer is displayed, navigate to the export package that the Task Recorder created and select it by clicking on the Open button.

After a few minutes, the website will upload the package, and you will see that the package has a Status
of In queue.

After a few minutes the Lifecycle Services will process the package, and the status will change to Success.

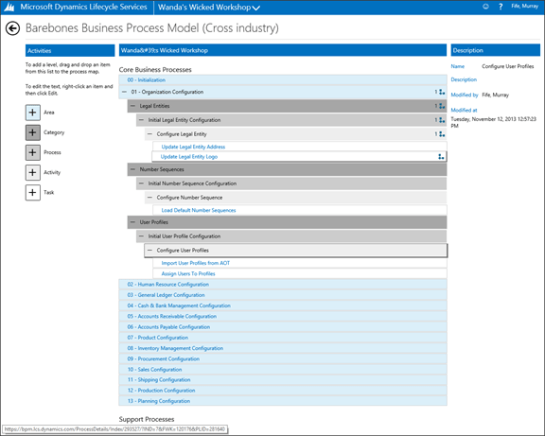
Now when you return back to the Business process library you will be able to see a new business process model has been added to the project.
How it Works…
If you open up the business process then you will see the same structure that you have built within the Task Recorder. You can drill into the levels and see all of the sub items and activities.

Note: the level names will be the names that you configured within the Hierarchy levels within the task recorder.
Also if you have some task recordings, the you will see a small flowchart icon to the right of the business process level.
If you click on the flowchart icon within the process model, it will open up a visual diagram of the task that you recorded. On the right you will see the narrative of the process, and also a thumbnail of a video that was recorded of the task as it was recorded.

Expanding out the video will show you the business process in action.
If you right-mouse-click on the workspace of the form, then a menu will beat the bottom of the page. If you click on the Export menu button it will export the business process Visio.

Now you have a Visio document showing the processes that you recorded during the task recording.

Summary
Now, rather than just being a way to automatically document business processes by recording them as you perform the task, the Task Recorder is now an organizational tool that allows you to create more structured business process documentation. By linking it with Lifecycle Services, it gives you even better collaborative tools.
You don’t have to create one single monolithic framework that describes all of your business processes either. If you want, you can break out the business functions into separate Frameworks, making them a little more manageable.
Also, you don’t even have to use the Task Recorder to organize business functions. Frameworks can be any process within the organization that you want to document. If you import them into the Lifecycle Services projects, you can manually create your own process flow models within the editor to document tasks such as implementation best practices, and sales cycles.
If you are a Partner then you also have the ability to promote your Business Process Models to the corporate level creating a standardized template that you can use over and over again to ensure repeatable processes.
There is so much more that you can do with these tools, we are just scratching the surface.
Take a look at them and try them out.